Applicable with Version 2.5 Oct 2010
Help Version 2.5.123

Contents   Introduction   Concepts   User Help   Modeler Help   Browser Help
Administrator Help   Developer Help    Utility Help   Visio   Graphical Modeler

 

InspiredBg

Viewing and Navigating Knowledge in the Repository

EVA Netmodeler can hold a large amount of both structured and unstructured information, related documents and files, and references to external content. Fortunately, it is relatively easy to find your way around he repository content using the EVA Netmodeler features and tools.

Finding out what is in a Repository

The primary method of interaction with the EVA Netmodeler repository is through one of its many browser interfaces. The EVA Netmodeler browsers make it easy to view specific items if you know how they have been uniquely identified in the repository. For example, if you were looking for information about someone named John Doe, you could go directly to the node type Person, and select the item "John Doe" from the list of available items. 

At other times you may know something about a related item, but not the identity the specific item you are looking for. For example, we know we are looking for John, but we don't know his full name. We do however, know that he is employed by the Operations business unit of Air Apparent. In this case we start with the information we know i.e. the Business Unit Air Apparent. In this demonstration I have focussed the Item browser on the relevant Item, and highlighted the Item Browser tab, the type and item selection dialogues, and the link to the related business unit: Operations.

Viewing-FindingInfo1

Clicking the Operations Business Unit refocussed the browser on that item and type, as follows:

Viewing-FindingInfo2

Now I can see that the Business Unit Operations employs the Person John Doe. Clicking the link to the John Doe item will refocus the browser on it and display its details.

Viewing-FindingInfo3

Some Useful Interfaces (Browsers)

EVA Netmodeler provides consistent access to information in its repository through a set of browsers. Although all the browsers can display the same underlying content, each has its own unique features which help you view and work with your information from different perspectives.

  • Data entry / editing
    These browsers are used primarily for capturing and editing repository contents.
    • Item Maintenance Browser
      This browser is where you work with items, their attributes and relationships fairly directly.
    • Item Tree Browser
      This browser is especially useful for the browsing of hierarchies, lists of items, item details and associated relationships and content.
    • Unified Browser
      This browser provides a simple interface to work with information in the EVA Netmodeler repository. The properties of a selected item are displayed, laid out like a form. Relationships with other items are listed and have hyperlinks.
    • Master Detail Browser
      The Master Detail browser allows you to work with the detailed content of two related item types. Examples would be a Team and its Members; a Business Unit and its Objectives; A Platform and its System Software components.
    • Worksheet Browser
      This browser is suited to viewing all items of a given type in a format similar to a spreadsheet. Items are listed as rows, with columns for properties. You can also view all relationships as columns.
  • Analysis
    • Cross Reference Browser
      This browser allows you to build a matrix between any two types (or with the same type on both axes) where all relationships, or selected relationships between the types, will be shown within the body of the matrix. You can also query any of the items displayed as headings on the horizontal or vertical axis.
    • Delta Browser
      This browser allows the viewing, selection and (optionally) export of items which have changed during a selected period.
  • Browsing and Viewing repository contents
    • Graphical Browser
      This browser allows display and navigation of items and their relationships in a graphical mode.
    • Context Browser
      This browser is designed to show items in their context within the "knowledge space" i.e. with their relationships to other items.
    • Content Browser
      This browser provides a rapid way of viewing content in a "read only" fashion. Rapid viewing is facilitated by automatic retrieval of linked content, quick navigation to related nodes via a generated icon bar, and automatic retrieval of linked items if there is only one matching the type selected. It is the best place to view rich content such as web pages, linked documents, presentation files and the like.
  • Producing documents
    • Report Writer
      EVA Netmodeler includes a standard report writer utility, accessible as a browser. The report writer is an easy way to get customised reports and displays from the repository.
    • Composite Document Editor
      The composite document editor lets you easily create a hyperlinked (HTML) document from related items in the repository. To create a composite document format, you browse over the meta model, selecting the types, attributes and relationships of interest to you.
  • Time related content
    • Calendar Browser
      The Calendar Browser provides a convenient view for time related items, such as appointments, projects, courses, public holidays etc.
  • Maps and Dashboards
    • Spatial Browser
      The Spatial browser provides a way of viewing information from the perspective of spatial models. These can reflect geographical maps, conceptual maps or topographical maps.

Selecting Types

The first step in using most EVA Netmodeler browsers is to specify the type of information that you want to work with. The browser will provide some form of list of available types from which you can make a selection. The list of available types is governed by the Domains that are active at the time of the query. The list of domains that a use sees is governed by:

  • access rights granted by a System Administrator, and
  • user specified domain filters

The list of available types may take various forms. Below is an example of the types drop-down list box used by the Item Browser. In this example the type "Business Unit" has already been selected.

Viewing-SelectTypeItem

Other browsers, such as the Item Tree Browser, use an expandable tree structure to list the available types. Each type can be expanded to show the items that it includes. Items may also be defined to include other items. In this case the parent item can also be expanded to show its children. The selected type is referred to as the current type and is retained when you switch from one EVA Netmodeler browser to another.

Viewing-SelectTypeTree

Selecting Items

Once the desired type has been identified you will usually want to identify a specific item to view. Most browsers present a list of available items of the specified type as a list for the user to select from. Again, here is an example from the Item Browser in which the Business Unit type has been selected, and the selector bar is currently over the Operations item. Simply click the desired item to have the browser display its details. The selected item is referred to as the current item and is retained when you switch from one EVA Netmodeler browser to another.

Viewing-SelectItemItem

Following Links

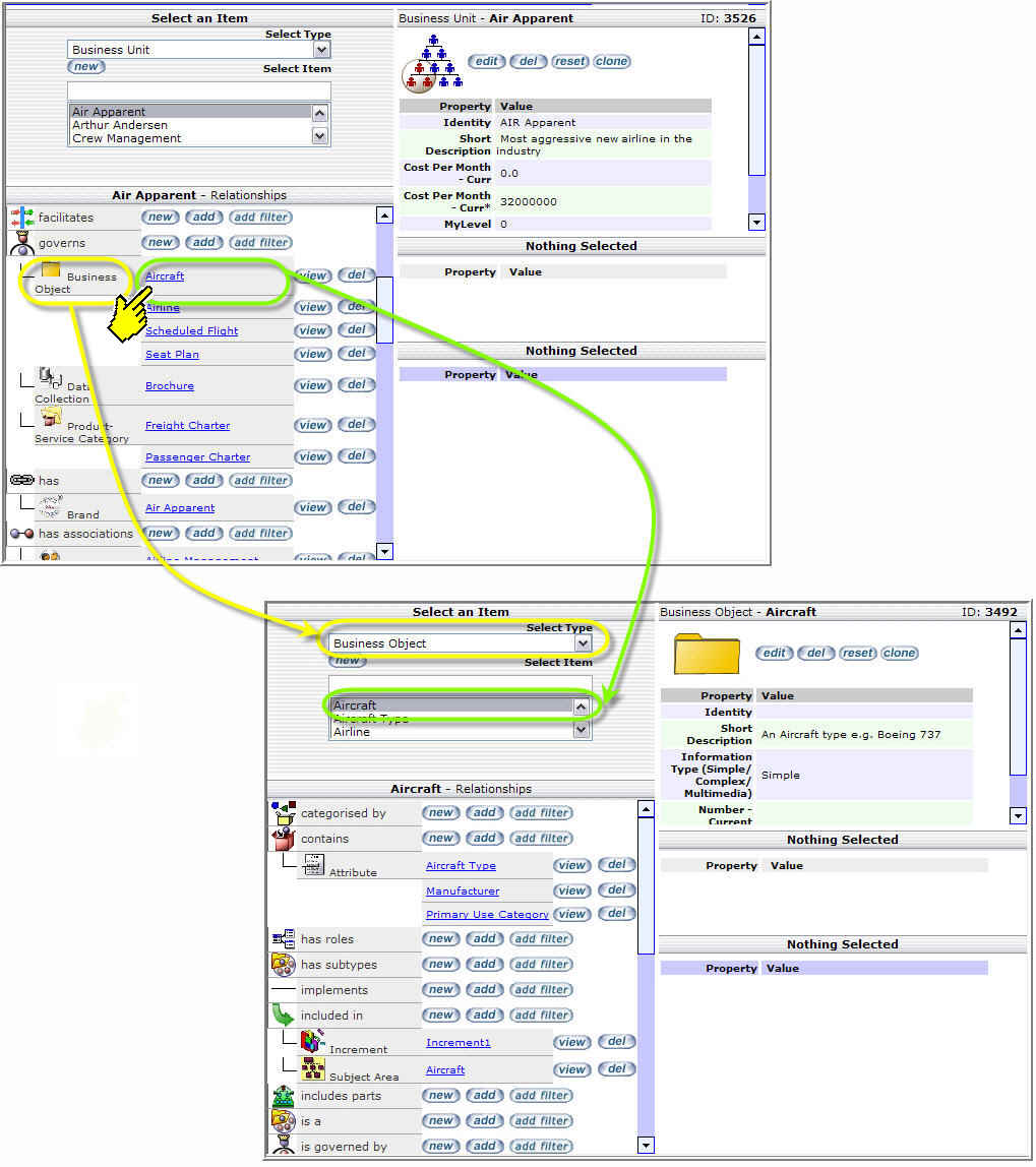
Much of the power of EVA Netmodeler comes from its ability to link data items together to form a knowledge web. Navigating the link from one item to a related item is a matter of displaying an item, pointing the mouse pointer to the desired link and clicking! The related item them becomes the focus item (and its type becomes the focus type) in the same browser. In the example below, the Item browser is focussed on the Air Apparent item of the type Business Unit. By clicking on the related item link (indicated by the yellow pointer in the example), the Aircraft and Business Object become the focus item and type respectively. The new focus item's relationships are shown in the bottom left pane, and its properties in the top right pane. Refer to the Item Browser section for more detail on this browser.

Viewing-Navigating

Viewing Related Content

In addition to simple structured properties such as character strings and numbers, EVA Netmodeler can also store more complex types of information, known as related content. Each type of related content is handled in a manner suited to that type of content. For example:

  • Picture properties are displayed natively by the client web browser.
  • Documents are downloaded to the web browser, which will either display them or ask the user for instructions, depending on the browser configuration and availability of helper applications.
  • Hotlinks are displayed as hyperlinks that the user can click and follow in the same way as any other hyperlink on the web.
  • Content items are very similar to Hotlinks, except that the destination URL is opened and displayed automatically in the browser (if possible) without the user having to click on the hyperlink.

Although all EVA Netmodeler browsers are capable of displaying the various types of content, the Content Browser was designed specifically for this purpose.

Browser-Content102

Navigating the Knowledge Space

All EVA Netmodeler browsers enable you to easily navigate between knowledge items by simply clicking on the hyperlinked relationships between items. However, sometimes it is useful to take a step back to get an overview of an item and all the other items it relates to, to get the big picture, so to speak. EVA Netmodeler makes this easy with two browsers designed specifically for this purpose. The Context Browser and the Graphical Browser, shown here. Refer to the Browser Help section for a more in-depth discussion of these and other browsers.

Context Browser example:

Browser-ContextMultiHierarchyView

 

Graphical Browser example:

Browser-Graphical2

Filtering What you See

As described above, EVA Netmodeler use Domains to manage the types of information a user can work with (set by the security administrator), or want to work with (set by the user). In addition to this, EVA Netmodeler also has a powerful Filter system that allows you to restrict the items that you see in any of the browsers. Items can be filtered based on:

  • the value of their properties, for example "Show me business units with a current cost of > $10000"
  • the presence or absence of a relationship to another item, or type of item. For example,  "Show me all Business Units that Govern the Business Object called Aircraft". We can also make this more generic an say "Show me all Business Units that govern any Business Objects"
  • the relationship between an item and a hierarchy of items, either of the same type, or of a different type. For example, "Show me all Persons who occur at level 3 or higher in the reporting hierarchy of Persons"

Filters can be set by an administrator to govern what data any user may see. These filters are active from the time that the user logs on an cannot be removed by the user. However, the user can set additional filters to further restrict what is included in the displays and reports.

Filters can be configured and stored by people who are familiar with the structure and content of the repository, and then re-used (set) by any other repository user. This makes it easy for nontechnical users to use filters without having to learn the details of how the repository is structured or how to use the filter system itself.

Searching

EVA Netmodeler Search tool provides a simple mechanism for locating knowledge items in the repository. The search scope can include all node types in the repository, or it can be restricted to a single type. You can also direct the search to look in any combination of item names, properties, documents and templates, file names and file contents.

The file name and contents options cause EVA Netmodeler to search the file names and / or file contents of all directories on the web server that are referenced by a Directory property type.