UML Modeling with Visio
This section provides a an explanation of how to build a UML Static diagram using Visio and the custom UML template. This section assumes that you are familiar with the general Visio - EVA Netmodeler usage procedures described
in section on Using the Visual Modeling Interface in Visio
This section covers the following topics:
Health Warning
The EVA Netmodeler Visio UML modeling is a Beta feature which is still in a test phase. You may use this feature with the understanding that it is provided without support or guarantees. Any feedback regarding this feature will
be gratefully received.
Configuration requirements
This feature requires specific meta model configuration which is described in the Configuring UML Modeling with Visio section.
The Visio stencil / master shapes
UML Modeling with Visio uses a custom stencil with two Master Shapes, namely "TP_Class" and "TP_BinAssoc". These
masters are derived from the "Class" and "Binary Association" masters in the "UML" template. They have been modified not to use the Visio UML subsystem because it is not possible to use the subsystem for automation purposes.
Creating Classes
Drag and drop the TP_Class master shape onto the drawing canvas to create a new class. To give the class a name, just select the class and type the name of the class.

Creating associations between classes
Drag and drop the TP_BinAssoc master shape onto an existing class on the drawing canvas to create a new association starting from that class. Now grab the end of the association line and drag it to the target class.

Once the association has been created you will need to further specify the properties of the association. To do this, select the association and use the custom properties window to specify the Association Relationship name and
cardinality in both the forward and backward directions.

Saving and loading a Model
Use the procedure described under Using the Visual Modeling Interface in Visio to save or load a Class model. Be sure to specify the correct model type as described in the Configuring UML Modeling with Visio section. The result of a successful save operation will look similar to the picture below:

Adding properties to classes
The current version of the Visual Modeling Interface cannot be used to add attributes to class diagrams. However, it can
display attributes that have been defined in the repository. Adding properties to a class involves the following steps:
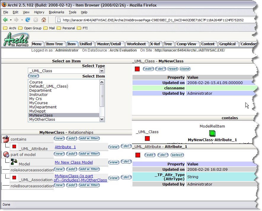
Step 1. Add the attributes to the class
Using the item browser in the EVA Netmodeler web browser interface, add relationships to new or existing items of the type _UML_Attribute. In the example below, Attribute_1 has been added to MyNewClass.

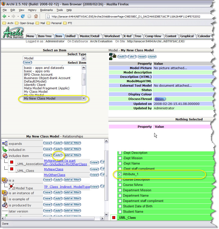
Step 2. Add the attributes to the model
In the example below Attribute_1 is being added to the model My New Class Model.

Step 3. Open the model in Visio
The updated model can now be opened in Visio to display the newly added attribute.

|